1
0
mirror of https://github.com/gryf/coach.git synced 2026-04-01 09:33:32 +02:00
Files
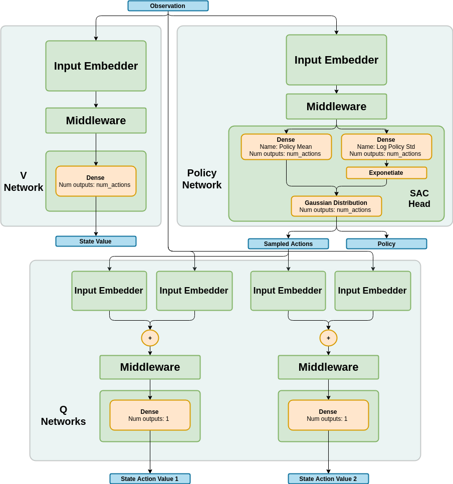
coach/docs_raw/source/_static/img/design_imgs/sac.png
guyk1971 74db141d5e SAC algorithm (#282)
* SAC algorithm

* SAC - updates to agent (learn_from_batch), sac_head and sac_q_head to fix problem in gradient calculation. Now SAC agents is able to train.
gym_environment - fixing an error in access to gym.spaces

* Soft Actor Critic - code cleanup

* code cleanup

* V-head initialization fix

* SAC benchmarks

* SAC Documentation

* typo fix

* documentation fixes

* documentation and version update

* README typo
2019-05-01 18:37:49 +03:00

109 KiB
904x966px