mirror of
https://github.com/gryf/coach.git
synced 2026-03-06 17:35:53 +01:00
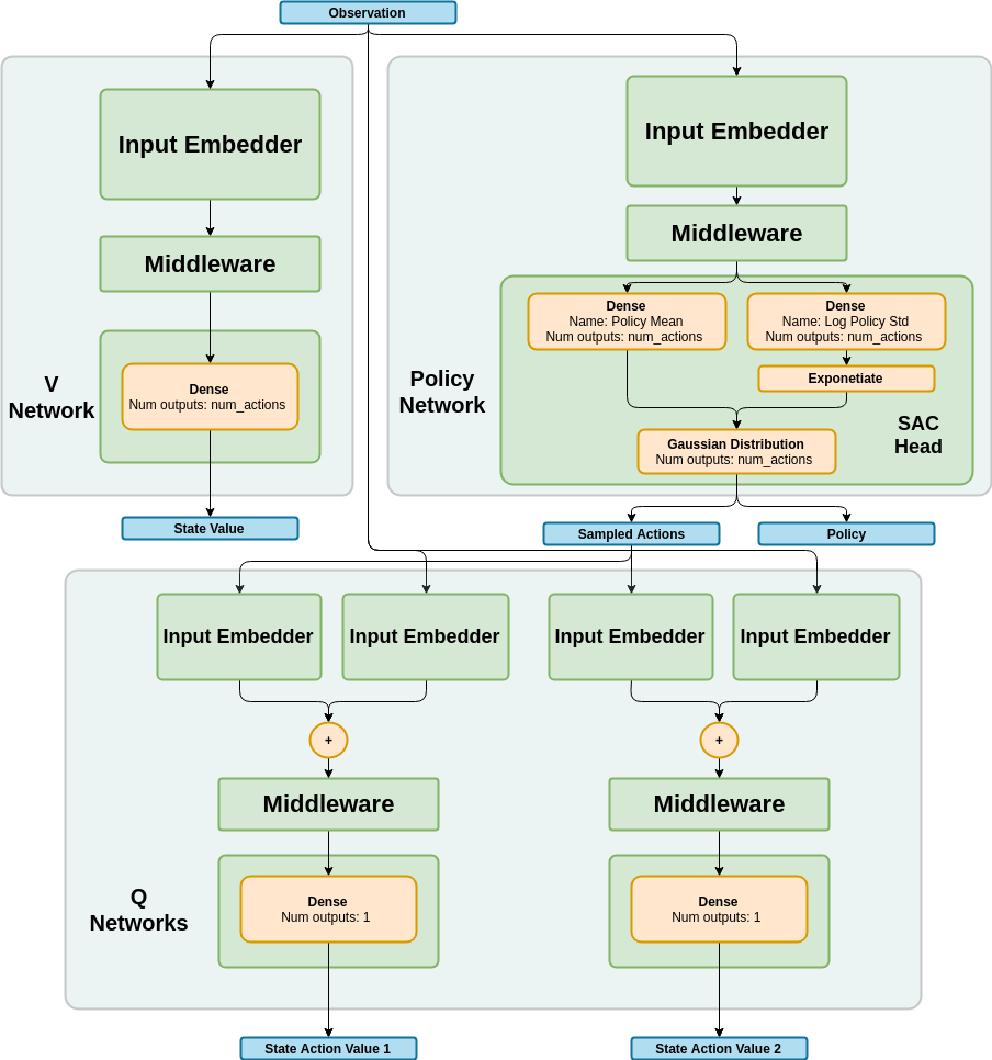
* SAC algorithm * SAC - updates to agent (learn_from_batch), sac_head and sac_q_head to fix problem in gradient calculation. Now SAC agents is able to train. gym_environment - fixing an error in access to gym.spaces * Soft Actor Critic - code cleanup * code cleanup * V-head initialization fix * SAC benchmarks * SAC Documentation * typo fix * documentation fixes * documentation and version update * README typo
109 KiB
904x966px
109 KiB
904x966px